
Lick Lick Snake
舔舔蛇
Game Description
游戏介绍
This is a 3D walking simulator set in a world made entirely of food, divided into four regions: sour, sweet, bitter, and spicy. Players take on the role of a little snake, embarking on an adventure through this whimsical culinary landscape—climbing dessert mountains, crossing coffee rivers… But most importantly, they must search for 12 scattered Taste Orbs, each carrying a fragment of childhood flavor memories. As the snake consumes different foods, its body changes accordingly, which might make the journey easier—or a bit more troublesome!
这是一款3D步行模拟器,游戏世界由各类食物构成,分为酸、甜、苦、辣四个区域。玩家将扮演一条小蛇,在这个奇幻的美食世界中展开冒险,攀登甜品山、穿越咖啡河……但最重要的,是寻找散落在世界各处的12颗味觉球——它们承载着一段段童年的味觉记忆。小蛇进食不同食物时,身体会随之变化,或许会给旅途带来便利或烦恼哦!
Link to play 试玩链接: Lick Lick Snake by Arthureset, Rafaella Rara
Youtube: Lick Lick Snake
Bilibili: 蛇年做蛇游!《舔舔蛇(LickLickSnake)》味觉大冒险!_哔哩哔哩bilibili_游戏实况
Inspiration & References 灵感与参考
The classic game Snake served as a reference for our core mechanics. The way the snake's body extends after eating inspired our design, where different foods alter its movement and abilities.
经典游戏《贪吃蛇》为我们的核心机制提供了参考。小蛇进食后身体变长的设定启发了我们的设计,不同的食物会改变它的移动方式和能力。
Carl Warner’s Foodscape photography provided inspiration for our world-building, guiding us in creating a playful and immersive edible world.
Carl Warner 的 ”食物景观“ 摄影作品为我们的世界构建提供了灵感,帮助我们打造一个充满趣味性和沉浸感的可食用世界。
Game Elements 游戏元素
World 世界观
Character 角色
Mechanics 机制
The game world is divided into four regions, each made up of food representing one of the four flavors: sour, sweet, bitter, and spicy. In each region, three Taste Orbs are hidden, each carrying a childhood memory related to taste. When touched, subtitles will appear, presenting the corresponding narrative. The methods of obtaining Taste Orbs vary—some are scattered in the environment, some are buried within food, and others require solving small puzzles or overcoming complex terrain. The world features ponds, mountains, snowy fields, waterfalls, and rivers, creating a layered and immersive 3D exploration experience.
游戏世界分为四个区域,分别由酸、甜、苦、辣四种味道的食物构成。每个区域都藏有3颗味觉球,它们各自承载着一段关于味觉的童年记忆,触碰后会显示字幕,呈现相关的文字叙事。味觉球的获取方式各不相同,它们可能散落在场景中,可能埋藏在食物里,也可能需要解开小谜题或克服复杂地形才能获得。世界中分布着池塘、高山、雪地、瀑布、河流等多种景观,层次丰富,构建出错落有致的立体探索体验。
The player controls a cute, gluttonous snake, which starts the game with only a head and tail. It can crawl, jump, and swim, while consuming food as it moves. The snake’s body is made up of individual sphere-like segments, which change when it eats different foods, affecting its movement traits and adding more possibilities and challenges to the journey.
玩家操控一条可爱的贪吃蛇,游戏开始时它只有脑袋和尾巴,可以爬行、跳跃、游泳,并在移动过程中进食。小蛇的身体由一颗颗身体球节构成,进食不同食物后会发生变化,影响其行动特性,为旅途增添更多可能性与挑战。
The snake's body is affected by licking food, which comes in two types: solid and liquid. Solid food takes effect immediately, while liquid food requires continuous contact for a certain duration to take effect.
Sour food: Adds a green segment, symbolizing sourness.
Sweet food: Adds a pink segment, symbolizing sweetness.
Bitter food: Adds a black segment, symbolizing bitterness.
Spicy food: Allows the snake to breathe fire for a short period, but fire-breathing gradually consumes body segments from the tail forward.
Milk: Stops fire-breathing and adds a default segment (matching the snake’s head color).
Mushrooms: Immediately remove one segment from the body.
The more segments the snake has, the faster it moves and the higher it jumps.
The snake can jump as long as either its head or any of the front four segments is touching the ground.
进食(lick)会影响小蛇的身体,食物分为固体和液体,吃固体直接生效,触碰液体一段时间生效一次。
进食酸味食物,长出一节象征酸涩的绿色身体;
进食甜味食物,长出一节象征甜蜜的粉红色身体;
进食苦味食物,长出一节象征苦味的黑色身体;
进食辣味食物,会令小蛇喷火一段时间,喷火会让小蛇从尾向头一节一节减少身体;
进食牛奶,可以停止喷火,并长出初始颜色(和蛇头一致)的默认身体;
进食蘑菇,则直接减少一节身体。
小蛇的身体节数越多,移动速度越快,跳跃高度越高。
小蛇只要蛇头或前4节身体之一接触地面,就可以进行跳跃。
Technical Contribution 技术贡献
翻转控制
管理蛇头的翻转动作,基于玩家输入触发。
输入检测 – 监听特定按键(如空格键)。
翻转执行 – 触发时旋转蛇头 180 度。
平滑动画 – 使用插值(Slerp)确保翻转流畅。
重点是响应迅速的控制与顺滑的翻转动画,提升游戏体验。
Flip Control 翻转控制
Manages the snake head’s flipping action based on player input.
Input Detection – Listens for a specific key press (e.g., spacebar).
Flip Execution – Rotates the snake head 180 degrees when triggered.
Smooth Animation – Uses interpolation (Slerp) for seamless flipping.
The focus is on responsive controls and fluid animation for a smooth gameplay experience.
Move & Jump 移动与跳跃
Controls the snake head’s movement and jumping, forming the core of player control.
Direction Input – Listens for movement keys (W, A, S, D).
Camera-Based Movement – Adjusts direction based on camera perspective.
Speed & Jump – Uses a speed variable for velocity and AddForce for jumping.
Gravity & Ground Check – Detects ground and applies gravity for smooth landings.
The focus is on fluid movement and balanced jump physics for natural gameplay.
控制蛇头的移动与跳跃,是玩家操控的核心。
方向输入 – 监听移动按键(W、A、S、D)。
基于摄像机的移动 – 依据摄像机视角动态调整方向。
速度与跳跃 – 通过速度变量控制移动,并用 AddForce 施加跳跃力。
重力与地面检测 – 检测地面状态,并施加重力确保平稳落地。
开发重点是流畅的移动体验与平衡的跳跃物理,让游戏更自然。
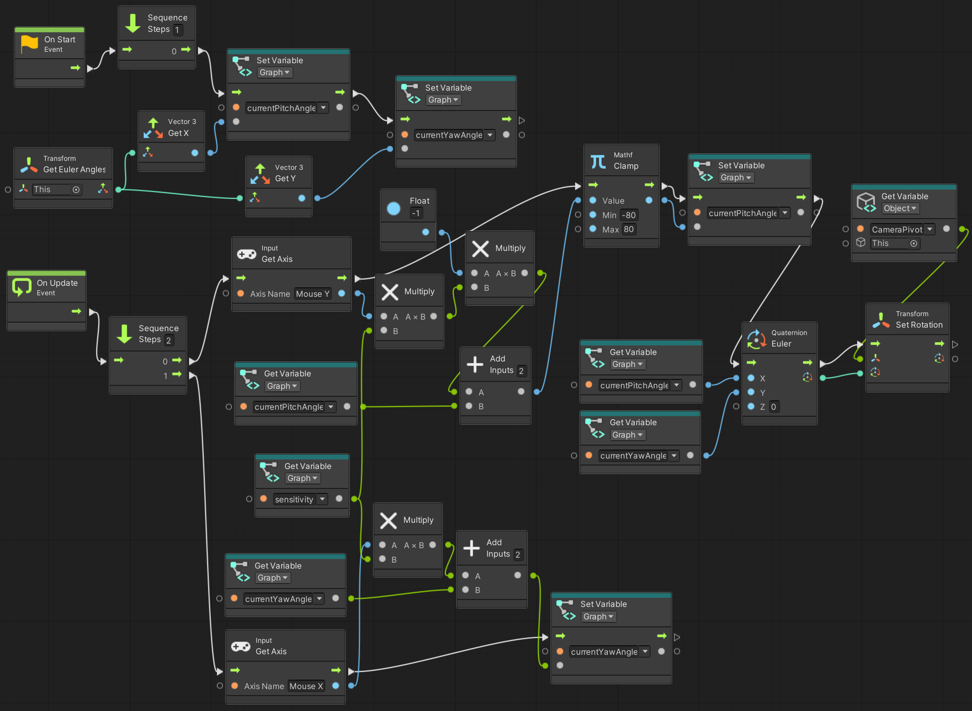
View Shifting 视角切换
Manages the player’s camera view and adjustments.
Camera Follow – Keeps the camera attached to the snake head.
Input Detection – Allows rotation control via mouse or joystick.
Smooth Transition – Uses interpolation (Lerp) for fluid angle changes.
Boundary Limits – Restricts rotation to prevent clipping and blind spots.
The focus is on natural camera movement and avoiding visual issues.
管理玩家摄像机视角及调整方式。
摄像机跟随 – 使摄像机始终跟随蛇头。
输入检测 – 允许玩家用鼠标或摇杆控制旋转。
平滑过渡 – 采用插值(Lerp)确保视角切换流畅。
边界限制 – 设定旋转范围,防止穿模和视角盲区。
开发重点是确保自然的摄像机运动,避免视觉问题。
BodySpawner 蛇身生成管理
This script manages the snake’s body growth and shrinkage, ensuring smooth movement and interaction.
Segment Management – Dynamically adds or removes body segments based on player input and environmental triggers.
Movement Scaling – Adjusts movement and jump speed based on the number of segments to maintain balanced gameplay.
Environmental Interaction – Detects ground types to trigger effects like growth, shrinking, and fire activation.
Fire System – If the snake touches a chili surface, it catches fire, gradually losing body segments over time.
Physics Integration – Applies air resistance to create realistic movement, preventing excessive speed or unnatural behavior.
The development focus is ensuring smooth segment transitions, natural movement scaling, and responsive environmental interactions.
该脚本管理蛇的生长和缩短,确保平滑的移动和交互。
蛇身管理 – 根据玩家输入和环境触发动态添加或移除蛇身段。
移动速度调整 – 根据蛇身段数量调整移动和跳跃速度,保持游戏平衡。
环境交互 – 识别地面类型,触发生长、缩短或火焰效果。
火焰系统 – 若蛇碰到辣椒地面,会燃烧并逐渐减少蛇身。
物理模拟 – 施加空气阻力,确保合理的运动,防止速度异常或不自然的行为。
开发重点是保证蛇身平滑过渡、自然的速度调整以及对环境的灵敏响应。
Segment Movement 蛇身移动
Controls the movement and positioning of snake body segments.
Leader Tracking – Each segment follows the previous one (or the head for the first segment).
Smooth Movement – Moves towards the target position with velocity scaling based on distance.
Rotation Alignment – Adjusts rotation to face the leader smoothly.
Air Resistance – Applies drag force to ensure realistic movement.
The focus is on creating fluid segment motion and natural follow behavior.
控制蛇身段的移动与定位。
跟随前驱 – 每个蛇身段都会跟随前一个(首段跟随蛇头)。
平滑移动 – 根据与目标的距离调整速度,确保顺畅跟随。
旋转对齐 – 自动调整方向,使其面向前驱。
空气阻力 – 施加空气阻力,模拟更真实的运动。
开发重点是实现流畅的蛇身跟随与自然的运动行为。